Deploy AI at Scale With YugabyteDB’s First Agentic AI Application and Extensible Vector Search
We are excited to share the launch of the first of our next-generation agentic AI apps, Performance Advisor for YugabyteDB Aeon, along with an extensible indexing framework designed to support the seamless integration of state-of-the-art vector indexing libraries and algorithms, augmenting the capabilities offered by pgvector.
1) Performance Advisor for YugabyteDB Aeon
Yugabyte’s next-generation agentic AI application, Performance Advisor for YugabyteDB Aeon, enables automated anomaly detection and optimization.
YugabyteDB is applying AI-first observability to deliver an agentic architecture. This means that intelligent agents not only analyze, but eventually automate and orchestrate performance tuning and optimization tasks.
The new Performance Advisor supports:
- Query execution patterns: Identifying which queries are consuming resources.
- Resource usage trends: Highlighting where performance bottlenecks occur, including CPU, disk I/O, or locking issues.
- Cluster-wide health metrics: Monitoring overall system load and potential anomalies.
Performance Advisor collects and analyzes data from across the cluster, including pg_stat_statements (PGSS) and pg_stat_activity, to track query performance over time. Users can drill into specific anomalies to better understand their root cause and potential impact.
With this Performance Advisor release, intelligent observability agents not only analyze but also automate and orchestrate performance tuning and optimization tasks. As agentic applications begin to eat SaaS, Yugabyte is empowering enterprises to rethink how software systems and services are delivered in the cloud-native era.
Karthik Ranganathan, Yugabyte co-founder and co-CEO
Taking a More Focused Approach to Performance Insights

Performance Advisor Dashboard for cluster load and detected anomalies
Traditional performance monitoring tools often rely on a large volume of metrics and alerts, which can be difficult to interpret. Common challenges include:
- Overwhelming dashboards with excessive or unclear data.
- Broad alerting systems that may generate too many notifications or miss key issues.
This approach includes data overload, without meaningful insights, as well as excessive false-positives, causing alert-fatigue.
With this update, Performance Advisor provides a more structured and query-centric view of database performance.
Key features:
- A single load chart to provide an overview of system activity.
- Anomaly correlation helps users to understand how detected issues relate to overall performance.
- Query-focused analysis allows users to see how specific queries contribute to database load.
Performance Advisor supports observability-driven development that helps developers capture and analyze data with recommendations about their queries as a part of their shift-left software development approach.
This new release makes it easy for developers to identify and rectify issues early in the development life cycle. For platform engineers and SREs, Performance Advisor’s continuous monitoring reduces the mean time to detection and resolution (MTTD/R) even before data reaches the observability platform, saving them precious time and money.
2) Advanced Vector Indexing Capabilities
YugabyteDB’s advanced vector indexing capabilities represent a significant leap in performance, scalability, and resilience compared to vector search implementations on traditional PostgreSQL.
By combining the power of the popular pgvector extension with an inherently distributed architecture, YugabyteDB provides a future-proof foundation for building intelligent, data-driven applications that demand high-performance vector search. YugabyteDB’s unique approach to vector indexing addresses the limitations of single-node PostgreSQL systems when dealing with large-scale vector datasets.

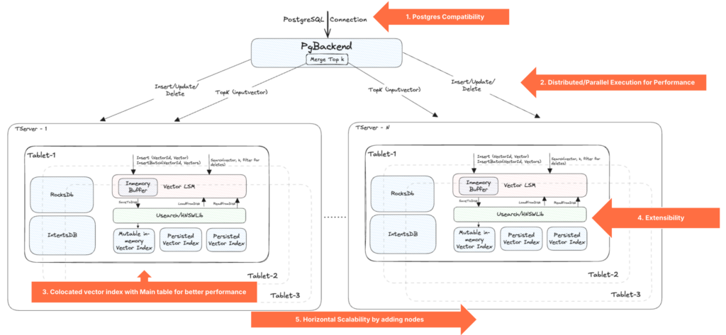
High-level architecture of the vector index implementation in YugabyteDB
Key highlights include:
Unparalleled Horizontal Scalability and High Throughput
Unlike traditional PostgreSQL, YugabyteDB shards and distributes vector indexes across multiple nodes. This fundamental architectural advantage delivers horizontal scalability and high throughput for even the most demanding vector search workloads. YugabyteDB’s pgvector implementation has been tested to support 100M vectors, and is designed to handle 10s of billions of vectors, while continuing to provide low-latency vector query response times of msecs to tens of msecs. As data volumes grow, users can seamlessly scale out their YugabyteDB clusters to maintain peak performance, a capability absent in standalone PostgreSQL environments.
Truly Distributed Indexing
YugabyteDB’s architecture enables vector indexes to be distributed naturally across the database cluster. This parallelization significantly accelerates the indexing process for massive datasets and allows for more efficient execution of vector search queries compared to the single-node processing in PostgreSQL.
Built-in Resilience and High Availability
YugabyteDB’s vector search inherits the database’s core tenets of resilience, high availability, and geo-distribution. This ensures continuous availability of vector search functionalities and low-latency retrieval across different geographic regions. In the event of node failures, the vector index remains accessible and operational, providing a level of robustness unmatched by single-instance PostgreSQL deployments.
Seamless Similarity Search with Rich SQL Operations
YugabyteDB allows you to integrate vector similarity searches directly using the full power of SQL. This enables you to perform filtering, joins, and aggregations in conjunction with your vector queries, all within a single query. This capability allows for highly sophisticated data retrieval and analysis, beyond simple ‘nearest neighbor’ searches. For example, you can find the most similar documents (via vector search) that also meet specific criteria (via SQL filtering), or combine vector similarity results with data from other tables (via SQL joins).
Extensible and Future-Proof Indexing
One of the most innovative aspects of this release is the underlying YugabyteDB architecture, which features an extensible indexing framework designed to support seamless integration of state-of-the-art vector indexing libraries and algorithms as the vector search space evolves. This ensures that your applications can readily adopt the latest advancements and optimizations. This innovative approach is designed to support seamless integration of state-of-the-art vector indexing libraries and algorithms such as USearch, HNSWLib, and Faiss, taking vector search capabilities beyond pgvector. The future-proof design provides flexibility and customization to meet evolving vector search requirements.
By offering scalable, resilient, and feature-rich vector search capabilities, while retaining the full power and familiarity of PostgreSQL, YugabyteDB enables developers to build next-generation applications with confidence.
Karthik Ranganathan, Yugabyte co-founder and co-CEO
YugabyteDB’s distributed architecture gives a distinct advantage to organizations that want to leverage vector search to power their intelligent applications. While pgvector brings valuable vector capabilities to PostgreSQL, YugabyteDB’s fundamentally distributed nature unlocks unprecedented scalability, resilience, and performance for vector workloads that traditional single-node systems simply cannot match.
By offering scalable, resilient, and feature-rich vector search capabilities while retaining the full power and familiarity of PostgreSQL, YugabyteDB empowers developers to build next-generation applications with confidence.
Next Steps
The limited tech preview of these capabilities will be available to YugabyteDB Aeon users starting in April 2025. We look forward to early user feedback, which will help further enhance these capabilities.
- Check out our latest press release to learn more about these new capabilities.
- Download fully-managed, cloud-native, YugabyteDB Aeon.
- Stay up to date on the latest YugabyteDB updates by visiting our New Release page.
- Visit our blog for all the latest feature analysis and industry news.